新建模块
本章节,将介绍如何新建名字为 yudao-module-demo 的示例模块,并添加 RESTful API 接口。
虽然内容看起来比较长,是因为艿艿写的比较详细,大量截图,保姆级教程!其实只有五个步骤,保持耐心,跟着艿艿一点点来。🙂 完成之后,你会对整个 项目结构 有更充分的了解。
# 👍 相关视频教程
# 1. 新建 Maven 模块
# 1.1 新建 demo 模块
① 选择 File -> New -> Module 菜单,如下图所示:

② 选择 Maven 类型,选择父模块为 yudao,输入名字为 yudao-module-demo,并点击 Create 按钮,如下图所示:

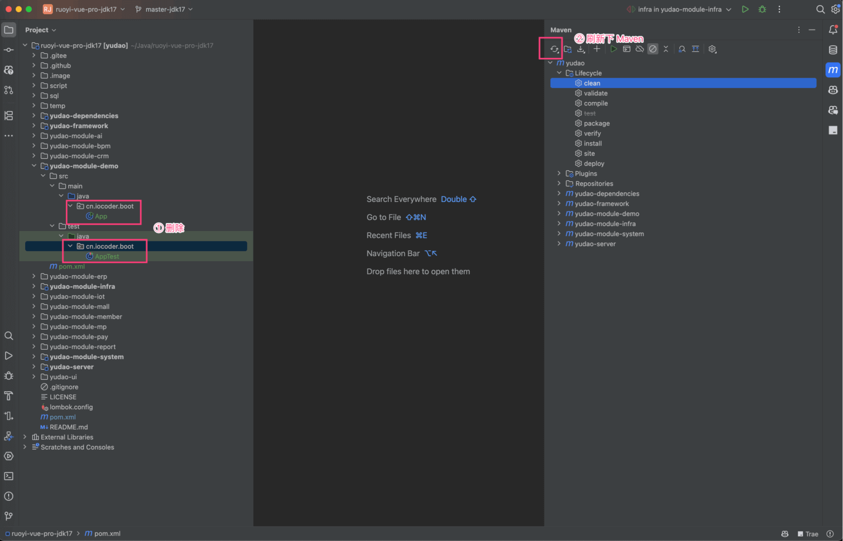
③ 打开 yudao-module-demo 模块,删除 src 和 test 下多余的文件,如下图所示:

# 1.2 添加 demo 依赖
① 打开 yudao-module-demo 模块的 pom.xml 文件,修改内容如下:
提示
<!-- --> 部分,只是注释,不需要写到 XML 中。
<project xmlns="http://maven.apache.org/POM/4.0.0" xmlns:xsi="http://www.w3.org/2001/XMLSchema-instance"
xsi:schemaLocation="http://maven.apache.org/POM/4.0.0 http://maven.apache.org/xsd/maven-4.0.0.xsd">
<parent>
<groupId>cn.iocoder.boot</groupId>
<artifactId>yudao</artifactId>
<version>${revision}</version> <!-- 1. 修改 version 为 ${revision} -->
</parent>
<modelVersion>4.0.0</modelVersion>
<artifactId>yudao-module-demo</artifactId>
<packaging>jar</packaging> <!-- 2. 新增 packaging 为 jar -->
<name>${project.artifactId}</name> <!-- 3. 新增 name 为 ${project.artifactId} -->
<description> <!-- 4. 新增 description 为该模块的描述 -->
demo 模块,主要实现 XXX、YYY、ZZZ 等功能。
</description>
<dependencies> <!-- 5. 新增依赖,这里引入的都是比较常用的业务组件、技术组件 -->
<!-- Web 相关 -->
<dependency>
<groupId>cn.iocoder.boot</groupId>
<artifactId>yudao-spring-boot-starter-web</artifactId>
</dependency>
<dependency>
<groupId>cn.iocoder.boot</groupId>
<artifactId>yudao-spring-boot-starter-security</artifactId>
</dependency>
<!-- DB 相关 -->
<dependency>
<groupId>cn.iocoder.boot</groupId>
<artifactId>yudao-spring-boot-starter-mybatis</artifactId>
</dependency>
<!-- Test 测试相关 -->
<dependency>
<groupId>cn.iocoder.boot</groupId>
<artifactId>yudao-spring-boot-starter-test</artifactId>
</dependency>
</dependencies>
</project>
② 打开 Maven 菜单,点击刷新按钮,让引入的 Maven 依赖生效。如下图所示:

③ 新建 cn.iocoder.yudao.module.demo 基础包,其中 demo 为模块名。之后,新建 controller.admin 和 controller.app 等包。如下图所示:

# 2. 新建 RESTful API 接口
① 在 controller.admin 包,新建一个 DemoTestController 类,并新建一个 /demo/test/get 接口。代码如下:
package cn.iocoder.yudao.module.demo.controller.admin;
import cn.iocoder.yudao.framework.common.pojo.CommonResult;
import io.swagger.v3.oas.annotations.tags.Tag;
import io.swagger.v3.oas.annotations.Operation;
import org.springframework.validation.annotation.Validated;
import org.springframework.web.bind.annotation.GetMapping;
import org.springframework.web.bind.annotation.RequestMapping;
import org.springframework.web.bind.annotation.RestController;
import static cn.iocoder.yudao.framework.common.pojo.CommonResult.success;
@Tag(name = "管理后台 - Test")
@RestController
@RequestMapping("/demo/test")
@Validated
public class DemoTestController {
// 这个构造方法,只是方便大家,验证 Controller 有生效
public DemoTestController() {
System.out.println(getClass() + "生效啦!!!");
}
@GetMapping("/get")
@Operation(summary = "获取 test 信息")
public CommonResult<String> get() {
return success("true");
}
}
注意,/demo 是该模块所有 RESTful API 的基础路径,/test 是 Test 功能的基础路径。
② 在 controller.app 包,新建一个 AppDemoTestController 类,并新建一个 /demo/test/get 接口。代码如下:
package cn.iocoder.yudao.module.demo.controller.app;
import cn.iocoder.yudao.framework.common.pojo.CommonResult;
import io.swagger.v3.oas.annotations.tags.Tag;
import io.swagger.v3.oas.annotations.Operation;
import org.springframework.validation.annotation.Validated;
import org.springframework.web.bind.annotation.GetMapping;
import org.springframework.web.bind.annotation.RequestMapping;
import org.springframework.web.bind.annotation.RestController;
import static cn.iocoder.yudao.framework.common.pojo.CommonResult.success;
@Tag(name = "用户 App - Test")
@RestController
@RequestMapping("/demo/test")
@Validated
public class AppDemoTestController {
// 这个构造方法,只是方便大家,验证 Controller 有生效
public AppDemoTestController() {
System.out.println(getClass() + "生效啦!!!");
}
@GetMapping("/get")
@Operation(summary = "获取 test 信息")
public CommonResult<String> get() {
return success("true");
}
}
在 Controller 的命名上,额外增加 App 作为前缀,一方面区分是管理后台还是用户 App 的 Controller,另一方面避免 Spring Bean 的名字冲突。
可能你会奇怪,这里我们定义了两个 /demo/test/get 接口,会不会存在重复导致冲突呢?答案,当然是并不会。原因是:
controller.admin包下的接口,默认会增加/admin-api,即最终的访问地址是/admin-api/demo/test/getcontroller.app包下的接口,默认会增加/app-api,即最终的访问地址是/app-api/demo/test/get
# 3. 引入 demo 模块
① 在 yudao-server 模块的 pom.xml 文件,引入 yudao-module-demo 模块,并点击 Maven 刷新。如下图所示:

② 运行 YudaoServerApplication 类,将后端项目进行启动。启动完成后,可以看到如下日志:
class cn.iocoder.yudao.module.demo.controller.admin.DemoTestController生效啦!!!
class cn.iocoder.yudao.module.demo.controller.app.AppDemoTestController生效啦!!!
# 4. 测试接口
使用浏览器打开 http://127.0.0.1:48080/doc.html (opens new window) 地址,进入 Swagger 接口文档。
① 打开“管理后台 - Test”接口,进行 /admin-api/demo/test/get 接口的调试,如下图所示:

② 打开“用户 App - Test”接口,进行 /app-api/demo/test/get 接口的调试,如下图所示:

# 5. 常见问题
# 5.1 访问接口返回 404?
请检查,你新建的模块的 package 包名是不是在 cn.iocoder.yudao.module 下!
如果不是,修改 YudaoServerApplication (opens new window) 类,增加新建的模块的 package 包名。例如说:
@SpringBootApplication(scanBasePackages = {"${yudao.info.base-package}.server", "${yudao.info.base-package}.module",
"xxx.yyy.zzz"}) // xxx.yyy.zzz 是你新建的模块的 `package` 包名
# 5.2 接口分组
如果你想 Swagger 有该模块的接口分组,则需要新建 GroupedOpenApi Bean。如下图所示:

# 5.3 MyBatis 日志
如果你希望新模块的 MyBatis 查询会打印 SQL 日志,需要在 logging.level 配置对应的 Logger。如下图所示:
